1. SDK Initialization Flow
The following diagram illustrates the initialization sequence for Otpless SDK.
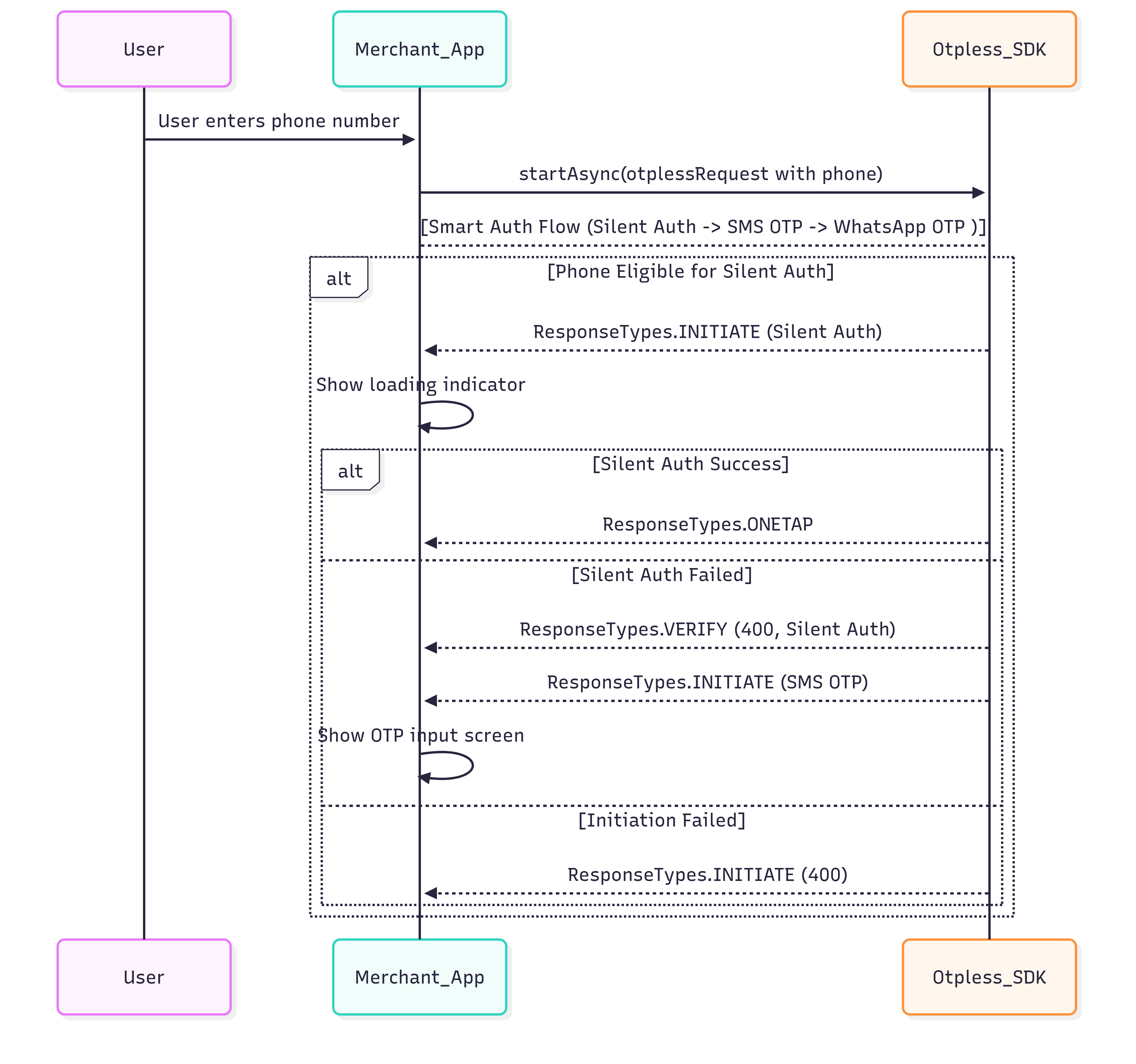
2. Headless Authentication Flow (SNA)
The following diagram illustrates the authentication sequence for Otpless SDK.
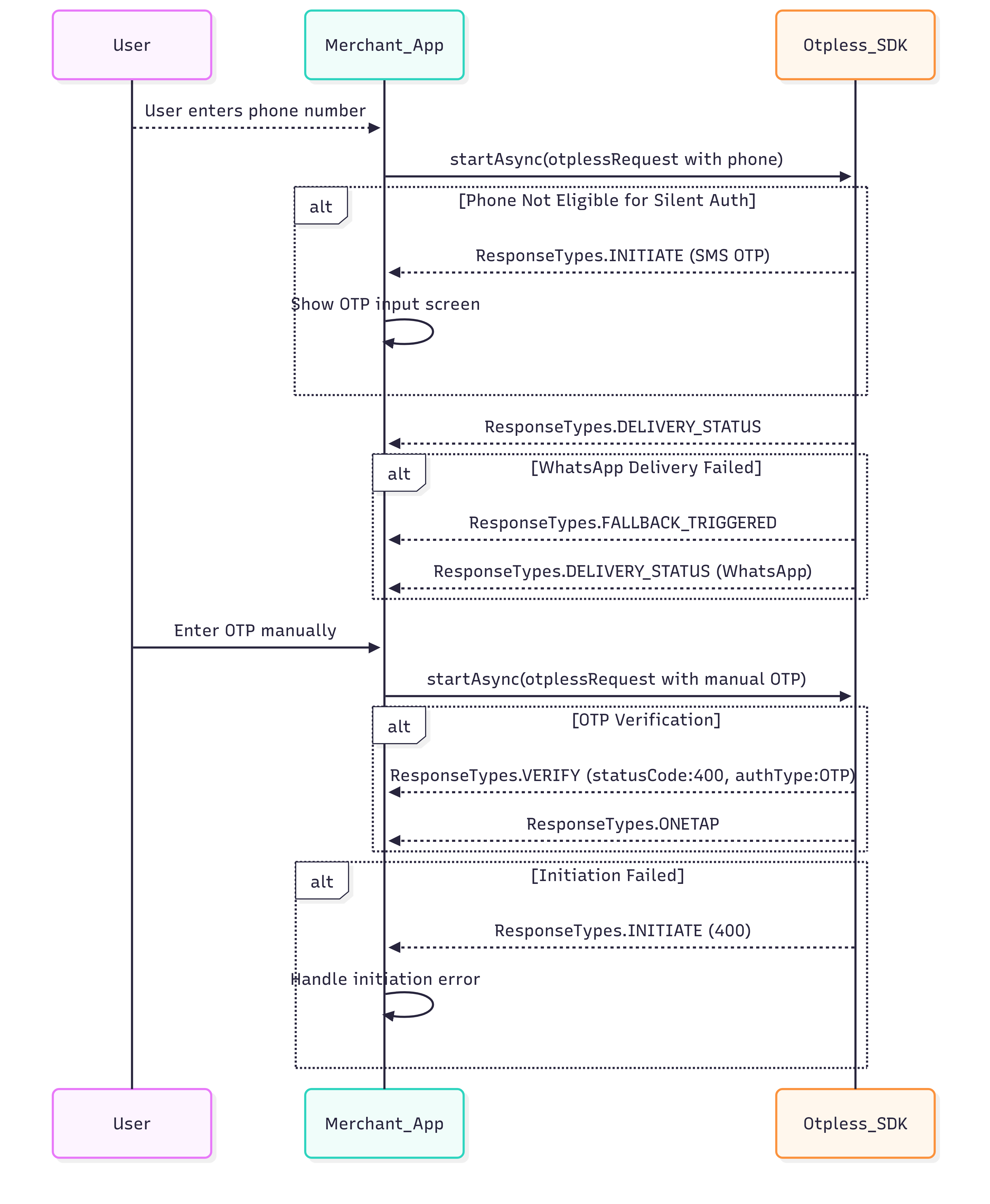
2. Headless Authentication Flow (OTP)
The following diagram illustrates the authentication sequence for Otpless SDK.